
Asimismo, impone condiciones a la producción, la importación, la exportación, la introducción en el mercado y el suministro de gases fluorados y en especial establece los límites cuantitativos para la introducción en el mercado de hidrofluorocarburos (HFC).
El presente Reglamento UE/2024/573 deroga el anterior Reglamento F-Gas 517/2014 y con la modificación del Reglamento 2019/1937 pone el marco jurídico para la aplicación del reglamento.
En un primer análisis, sin profundizar en todas las diferencias con la normativa anterior, se detecta a primera vista que el nuevo documento es mucho más extenso que la normativa existente del año 2014. Se toman en cuenta muchas más consideraciones que hace 10 años. Los puntos clave son una reducción gradual de los gases fluorados de efecto invernadero que pueden comercializarse en la UE y la prohibición del uso de determinadas aplicaciones en función del potencial de calentamiento global (PCG) del refrigerante.
En 2015, se permitió la comercialización en el mercado de la UE de algo menos de 180 millones de toneladas equivalentes de CO2. En 2023, el Reglamento sobre gases fluorados redujo este valor a 68 M teq CO2. Ahora, el nuevo reglamento endurece la reducción progresiva y en 2025 solo se dispondrá de una cuota de 42,9 M teq CO2.
Nuevamente se incluye también la cantidad de gases fluorados utilizados en inhaladores dosificadores como propulsores en la cuota anual. Esto supone otros 5-10 millones de toneladas menos para el sector de refrigeración y climatización.
¿QUÉ ASPECTOS SON LOS MÁS RELEVANTES PARA EL SECTOR DE CALEFACCIÓN Y CLIMATIZACIÓN?
Se ha aumentado el punto de prevención de emisiones y se detalla mejor el control de fugas en función de su contenido y tipo de gas fluorado.
Se amplía el artículo sobre la recuperación y destrucción de gases fluorados y los estados miembros deben fomentar la recuperación, reciclado, regeneración y la destrucción de gases fluorados.
La certificación y formación está ahora definido en el propio reglamento y determina los requisitos mínimos de la formación en el conocimiento de la reglamentación y normas, prevención de las emisiones y la recuperación de los gases fluorados. El técnico debe manipular con seguridad el tipo y tamaño de aparato correspondiente. Y finalmente saber de las medidas de mejora o mantenimiento de la eficiencia energética de los aparatos durante la instalación o mantenimiento, o la revisión.
Los certificados y las acreditaciones de formación existentes según el reglamento 517/2014 mantendrán su validez. Como muy tarde a partir de marzo 2027 todos los estados miembros tienen que garantizar que las personas certificadas tienen que pasar por un curso de formación de actualización o completar el proceso de evaluación. Esto se hará en un intervalo periódico de al menos cada siete años.
Se sigue la senda de reducción de hidrofluorocarburos cuyas cantidades están reflejados en el Anexo VII del articulo 17 para toda la zona europea y se fija la cantidad inicial del 2015 en 176.700.479 toneladas equivalentes de CO2.

A partir del año 2025 la UE pisa el acelerador de la reducción. Está previsto una rápida disminución de los hidrofluorocarburos hasta el año 2030 y después una paulatina bajada hasta llegar a “0” en el 2050.
La Unión Europea propone en su Plan RePowerEU un despliegue de 4 millones de bombas de calor en 2024 y unos 10 millones en el 2030. Con estas reducciones y el plan simultáneo RePowerEU, cabe esperar una escasez de refrigerantes disponibles en el mercado. Para no perjudicar el mencionado plan, la UE se ha reservado unos contingentes de gases fluorados, de modo que pueda aumentar la cuota entre los años 2025 y 2029, si no se cumplen las cifras de instalación esperadas.
En el año 2023 se han instalado unos 2,64 millones de bombas de calor (Fuente: EHPA) y se han vendido unos 25,6 millones de frigoríficos en la UE. Para poder aumentar estas cifras hace falta cambiar la tecnología o el tipo de refrigerante utilizado hasta ahora. Cada vez más se conduce hacía el uso de hidrocarburos como el R290 y R600 como refrigerante en aplicaciones residenciales, o incluso el empleo del propio CO2 (R744), agua (R718) o amoniaco (R717) en proyectos en el sector terciario o industrial.

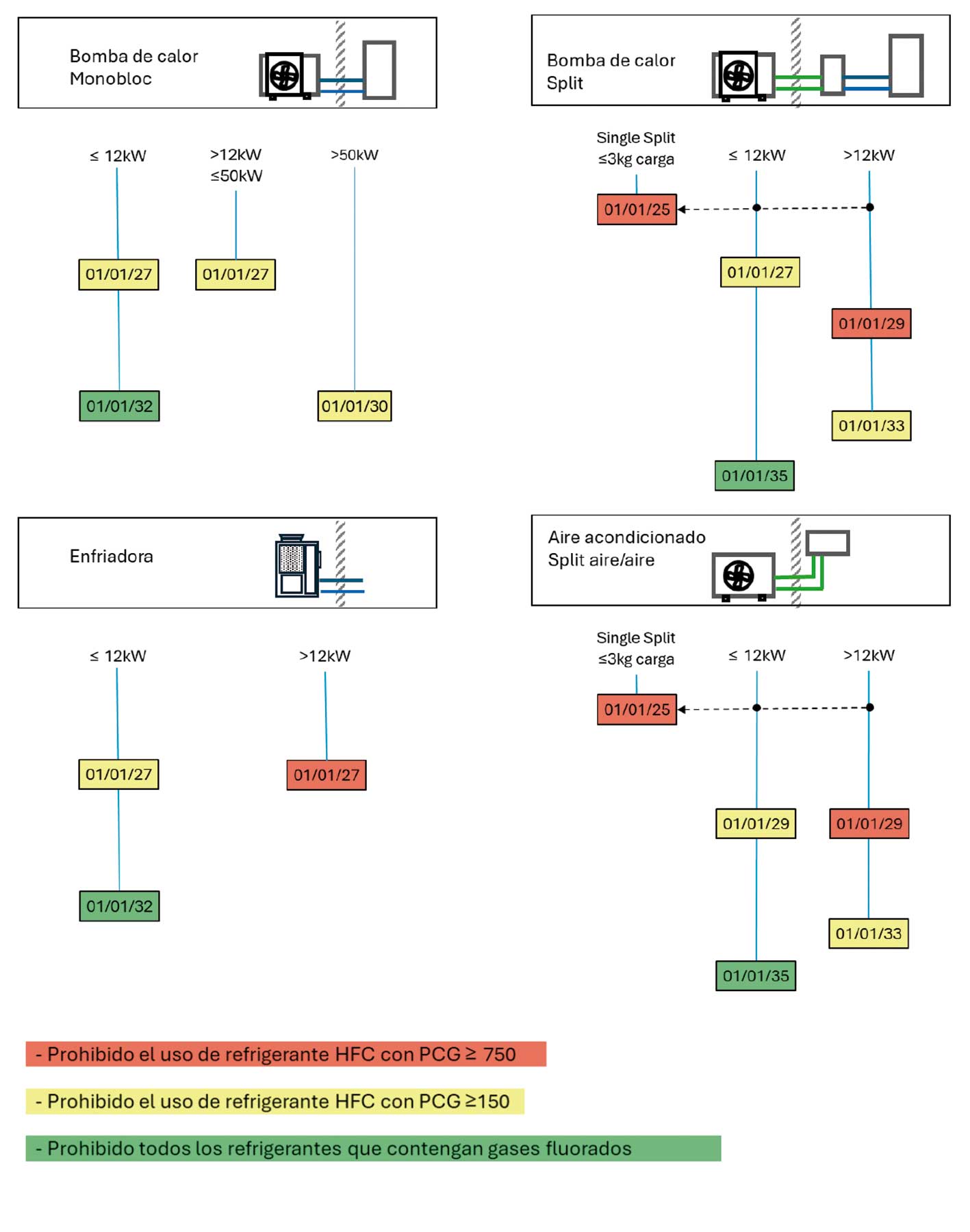
En el Anexo IV del Articulo 11 sobre el control de uso se encuentran las prohibiciones de introducción en el mercado de determinados gases fluorados en los próximos años. Cada tipología de aparato tiene sus fechas limites marcadas.
El siguiente esquema refleja la situación para las diferentes tecnologías de sector HVAC que contienen gases fluorados: 
En cada caso se menciona la necesidad de cumplir los requisitos de seguridad.
En los aires acondicionados y bombas de calor autónomos se indica: “Si los requisitos de seguridad en la zona de operación no permitirían utilizar alternativas a los gases fluorados de efecto invernadero, el límite de PCG será de 750.”
En los aires acondicionados y bombas de calor partidas (doble tubo) y enfriadoras no aparece una limitación del PCG por requisitos de seguridad.
Los refrigerantes más usados que se encuentran en la fase A son:
R410A, R134A, R407C, R448A, R449A, R449B
En la fase B se prohíbe la introducción al mercado los siguientes refrigerantes:
R32, R452B, R454A, R454B, R513A, R513B, R515A
Y en la fase C finalmente se excluye todos refrigerantes en base de hidrofluorocarburos (HFC) para cualquier tipo de bomba de calor, aire acondicionado o enfriadora debajo de 12 kW. En este grupo se encuentran entre otro los refrigerantes: R123, R454C, R516A
¿QUÉ IMPACTO TIENE LA NUEVA NORMATIVA EN EL PARQUE EXISTENTE?
En principio los equipos de aire acondicionado y bombas de calor pueden seguir funcionando, pero en caso de revisión y mantenimiento a partir del 1 de enero de 2026 se prohíbe el uso de refrigerante “virgen” de gases fluorados con un PCG superior a 2500.
Excepcionalmente hasta el 01/01/2032 se pueden usar refrigerantes recuperados y reciclados del mismo aparato únicamente podrán ser usados por la empresa que haya realizado la recuperación como parte del mantenimiento o revisión
Como la gran mayoría de equipos en HVAC instalados no contienen casi gases fluorados con PCG superior a 2500, se podrá recuperar y sustituir el refrigerante por completo en caso necesario. Es decir, el cliente final puede estar tranquilo, y no se verá afectado tener que renovar su bomba de calor o aire acondicionado, que ha instalado hace poco tiempo.
Los usuarios de equipos de climatización según el Reglamento de F-Gas están obligados a velar por la estanqueidad de su instalación. Las fugas deben repararse de inmediato. Como antes, tras una reparación satisfactoria, debe comprobarse en el plazo de un mes si el sistema es realmente estanco. La novedad es que el control necesario sólo podrá efectuarse transcurridas al menos 24 horas. Esto supondrá siempre una segunda visita del técnico a la instalación.
Las exigencias y los intervalos para el control de estanqueidad se mantienen como anteriormente. Se fijan los umbrales para determinar el intervalo de los controles de fugas tanto en toneladas de CO2-eq como igualmente en kg de gas refrigerante. Pero nuevamente también se incluyen los refrigerantes que contienen HFO del Anexo II (p.ej. R1234ze y R1234yf). Su control periódico es necesario en cuando la cantidad de llenado es superior de un 1 kg.
El presente Reglamento entrará en vigor a los veinte días de su publicación en el Diario Oficial de la Unión Europea, quiere decir el 11 de marzo de 2024.


El nuevo Reglamento (UE) 2024/573 publicado el 20 de febrero de 2024 en el Diario Oficial de la Unión Europea, trata sobre el uso, contención, recuperación, reciclado, regeneración y destrucción de los gases fluorados de efecto invernadero, así como a las medidas de control y supervisión necesarias para garantizar el cumplimiento de las disposiciones del presente Reglamento